Calcolo CENED+2.0 - Centrale termica
Nota introduttiva - Conversione di un impianto di Mc4Suite
in Cened+ 2.0
Durante il calcolo eseguito tramite
il motore Cened+2.0 integrato in Mc4Suite, l’applicazione
Mc4Suite converte un sistema impiantistico definito con le
proprie metodiche in un sistema impiantistico compatibile
con i corrispondenti criteri adottati dal
motore Cened.
La procedura di conversione elabora
in automatico la maggior parte degli elementi presenti
in un sistema impiantistico in modo da evitare che il progettista
debba duplicare il progetto DWG al fine di rendere coerente
una medesima configurazione
impiantistica a seconda della finalità
di calcolo (es: esecuzione
del calcolo energetico secondo UNI/TS 11300 piuttosto che
l'esecuzione di un calcolo finalizzato alla classificazione
energetica tramite motore Cened+ 2.0).
Ci sono, però, degli accorgimenti
e\o dei vincoli imposti dal motore di calcolo Cened+ 2.0 che
è necessario considerare già in fase di progettazione dell’impianto
in Mc4Suite.
Regole da osservare in fase di definizione di un impianto
destinato ad essere elaborato anche del motore Cened+ 2.0
1) Utilizzo del metodo "forfettario"
di descrizione di un circuito di distribuzione per l'acqua
calda sanitaria: il
sistema impiantistico di ACS e la centrale termica a cui è
collegato devono servire un unico subalterno e non ci deve
essere né
ricircolo
né un circuito Generatore - Serbatoio (GS) dovuto alla presenza
di un accumulo.
2) Definizione
di uno o scaldaacqua:
a questo gruppo di generatori non possono essere associati
serbatoi di accumulo di generatore poiché la procedura prevede
l’accumulo di ACS esclusivamente con serbatoio incluso nella
caldaia.
Nella
centrale termica di appartenenza questo gruppo di generatori
non può essere presente nessun altro gruppo di questa o di
altra tipologia.
Per
la tipologia corrente il gruppo di generatori non può ripetersi
all’interno della centrale termica. In altre parole, una singola
centrale non può comprendere più di un gruppo di generatori
di tipo scalda-acqua.
3) Definizione
delle UTA :
una
centrale termica definita in Cened+ 2.0 può contenere
una sola UTA. In caso di presenza di una molteplicità di UTA
all'interno dell’edificio reale le indicazioni generali del
supporto tecnico di Cened suggeriscono,
come
linea generale, di cercare di semplificare il tutto accorpando le diverse
uta che hanno caratteristiche simili (esempio: stessa modalità
di umidificazione) in una sola. Se il progettista non ritiene
opportuno effettuare questa semplificazione,
la
procedura di conversione Mc4 cercherà di creare un sistema
impiantistico Cened preservando il numero di UTA e tenendo
conto dei vincoli Cened. Ad esempio, se nella centrale termica
definita in Mc4Suite sono presenti 2 UTA collegate
allo
stesso
generatore, la procedura di conversione Mc4 creerà 2
Centrali Termiche "Cened" contenenti un’UTA a testa
e il generatore verrà splittato effettuando una ripartizione
delle potenze. In questi scenari è ancora più importante che
il
progettista
selezioni
la scheda ‘Componenti Cened’ per verificare il
sistema impiantistico creato per il motore Cened. Se il progettista
non dovesse essere soddisfatto del sistema impiantistico Cened
dovrà modificare il sistema impiantistico
Mc4
(creando una sola uta per esempio) ed eventualmente contattare
l’assistenza MC4.
4)
Definizione
delle UTA ad aria primaria
: per ogni UTA ad aria primaria la procedura di conversione
MC4 cerca nel sistema impiantistico Mc4 un impianto idronico
corrispondente da inserire nella stessa Centrale Termica Cened
contenente l’UTA.
In
una Centrale Termica Cened non è possibile avere solo un sistema
UTA ad aria primaria. Se la procedura di conversione Mc4 non
troverà un impianto idronico collegabile, produrrà una segnalazione
di errore bloccante del tipo ‘Non
è stato trovato un impianto idronico
di Riscaldamento (a servizio delle zone: %lista delle zone%)
collegabile alla stessa CentraleTermicaCened a cui viene collegato
l'impianto Uta \'NomeImpiantoUta\'. L'impianto idronico e
l'impianto UTA devono condividere gli stessi generatori’.
Sarà
compito del progettista aiutare la procedura di conversione
Mc4 realizzando gli impianti
idronici mancanti. Anche questo è uno scenario in cui il progettista
dovrà selezionare la scheda ‘Componenti Cened’ per prendere
visione dell’impianto
creato
dalla funzione di conversione.
5) Definizione delle UTA a Tutt'aria : In
una Centrale Termica Cened con Uta Tutt’aria si può avere
solo un collegamento Diretto (quindi una centrale senza serbatoio)
Definizione dei componenti della centrale termica in Mc4Suite
L'accesso alla maschera di compilazione
della centrale termica avviene attraverso la voce Centrali
termiche" ubicata all'interno della barra laterale "Edificio
Step by Step"

- Impianti
di distribuzione valutati con metodo "Calcolo con
valori precaricati" :

Qualora i rendimenti di distribuzione
degli impianti termici (per i servizi di riscaldamento e raffrescamento)
vengano valutati tramite metodologia semplificata (opzione
"Calcolo con valori precalcolati" in corrispondenza
della voce "Calcolo del rendimento di distribuzione"
nei Dati centrale), nell'ambito della descrizione degli impianti
occorre impostare alcune voci aggiuntive ovvero:

Riscaldamento - Tipo impianto di
distribuzione
Riscaldamento - Livello di isolamento
delle tubazioni
Riscaldamento - Posizionamento
delle tubazioni
Raffrescamento - Tipo impianto
di distribuzione
a ciascuna delle quali risulta
associato un menù a tendina che elenca le pertinenti voci
previste dalla procedura di calcolo secondo Cened+2.0.
-
Impianto condiviso con altre unità immobiliari che non sono
state modellate: laddove si sia provveduto ad eseguire
l'input di una sola unità immobiliare inserita però nel contesto
di un impianto centralizzato, tale
opzione premetterà di eseguire
il calcolo del fabbisogno energetico della singola unità a
partire dai dati di targa comuni all'intero edificio.
- Modalità
di ripartizione: è possibile scegliere tra cinque criteri
alternativi di ripartizione ovvero:
1) per millesimi di riscaldamento
2) per superficie disperdente
3) per superficie utile
4) per volume lordo
5) per percentuale imposta
A prescindere dalla modalità di
ripartizione prescelta, nel seguito riportiamo le regole generali
da osservare ai fini della compilazione dei dati delle unità
immobiliari con impianti condivisi:
1) tutti i campi (superfici, lunghezze
volumi e potenze) degli elementi presenti nei dati generali
di impianto dovranno essere settati senza ripartizione ad
eccezione della lunghezza delle tubazioni
degli impianti di distribuzione
(campo “Lunghezza” della scheda “Tubazioni”) che dovrà essere
compilata già ripartita
2)i parametri dell’eventuale impianto
solare termico dovranno essere settati senza ripartizione
3) i parametri degli eventuali
impianti fotovoltaici e dei sistemi di trasporto dovranno
essere compilati senza ripartizione nelle relative maschere;
successivamente nella scheda “Ripartizione in centralizzati”
della maschera di calcolo CENED,
dovrà essere compilato il campo indicante la percentuale di
assegnazione di tali impianti all’unità oggetto di APE.
-
Tipo di regolazione per il sottosistema di emissione:
nell'ambito della zona impiantistica associata ad un dato
impianto, in fase di caratterizzazione del sottosistema di
emissione è richiesta l'indicazione del tipo di
regolazione modulante sul terminale di emissione:

- Caratteristiche
dei terminali di emissione : anche nel caso della valutazione
del rendimento di distribuzione tramite metodo a "Calcolo
con valori precaricati" è richiesta l'indicazione delle
caratteristiche dei terminali di emissione in termini di
potenza nominale
installata, differenza di temperatura media nominale , esponente
caratteristico della curva dei terminali, temperatura di mandata
di progetto del fluido termovettore, tipologia della rete,
portata del circuito.
Per la corretta finalizzazione
del calcolo secondo motore Cened+2.0, la differenza di temperatura
media nominale [°C] deve corrispondere alla differenza tra
la media aritmetica delle temperature di mandata e ritorno
(al generatore) di progetto e la
temperatura interna di progetto
delle zone riscaldate (funzione
della categoria d'uso).

- Pannelli
radianti annegati in strutture disperdenti: esclusivamente
per le tipologie di terminale "Pannelli annegati a pavimento",
"Pannelli a pavimento (isolati)","Pannelli
annegati a soffitto", "Pannelli a parete",
nel caso siano annegati in strutture
disperdenti (verso ambiente esterno,
verso ambiente non climatizzato,
verso ambiente ad altra temperatura o verso terreno) nell'ambito
della caratterizzazione del sottosistema di emissione occorre
eseguire una delle due impostazioni seguenti:
1) specificare, in corrispondenza
della voce "Struttura radiante", la stratigrafia
(opportunamente contrassegnata da uno " Strato attivo"
in Archivio Strutture) ospitante le serpentine del sistema
2) in assenza di stratigrafia in
corrispondenza della voce "Struttura radiante" (ovvero
qualora si selezioni l'opzione "Assente"), specificare
i valori della trasmittanza parete tra tubazione ed ambiente
interno [W/ m2 K] e della trasmittanza parete
tra tubazione ed ambiente esterno [W/ m2
K].

- Distribuzione
secondaria in modalità analitica : nell'ambito della
descrizione della distribuzione analitica, solo in presenza
del tipo di passaggio dei tubi "Incassata
in struttura non isolata delimitante l'involucro"
è necessario definire i valori
della trasmittanza parete tra tubazione
ed ambiente interno [W/
m2 K] e della trasmittanza parete tra tubazione
ad ambiente esterno [W/ m2 K].

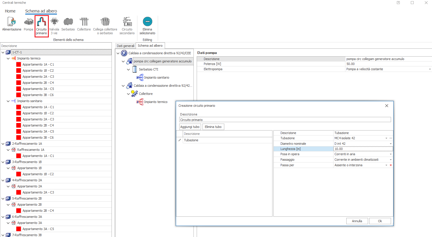
- Dati
aggiuntivi per i serbatoi : oltre ai dati di caratterizzazione
previsti dalla UNI/TS 11300-2:2019 , per i serbatoi è necessaria
l'ulteriore indicazione delle caratteristiche del circuito
generatore-serbatoio e della porta media fornita dal generatore.

Per quel che concerne il circuito
generatore - serbatoio sono previste tre opzioni:
1) Lunghezza totale inferiore
o uguale a 5 m con tubazioni isolate
2) Lunghezza totale inferiore
o uguale a 5 m con tubazioni non isolate
3) Lunghezza totale superiore
a 5 m
Solo con le opzioni 2) 3)
risulta necessario definire anche la rete di distribuzione
primaria; a tal fine rammentiamo che l'operazione si esegue
all'interno della scheda "Componenti"
della centrale termica; il circuito si inserisce a valle della
pompa
primaria agendo sull'apposito pulsante:


- Rete
di distribuzione secondaria in presenza di serbatoio di accumulo
per servizio di produzione ACS: qualora sia presente
un serbatoio di accumulo per il servizio di produzione di
ACS, è necessario descrivere in maniera analitica,
anche in assenza di rete di ricircolo,
la rete di tubazioni di collegamento
al serbatoio stesso.
A tal fine occorre attivare l'opzione
"Presenza di rete di ricircolo" in corrispondenza
della voce "ACS - Rete di ricircolo" della sezione
"Calcolo del rendimento di distribuzione" dei dati
di centrale termica.

Quindi occorrerà posizionarsi all'interno
della scheda "Circolazione" dell'impianto sanitario
per definire le caratteristiche della rete di distribuzione
(in termini di tratti di tubazione, tipologia di tubazione,
diametro, passaggio, posa in opera, tipologia di
regolazione).Se
non fisicamente presente, si potrà ignorare la compilazione
della scheda "Ricircolo".

- Rete
di distribuzione aeraulica : per i tratti di canale
percorrenti l'ambiente esterno (quindi caratterizzati come
"Esterno" in termini di Passaggio) occorre specificare
la posizione della condotta nell'apposito campo.
