ARCHIVIO LEGENDE

Comando: DBCONFLEGEND

Le legende
rappresentano l'informazione visibile direttamente sul disegno
di ogni oggetto disegnato. Tutte le legende sono personalizzabili
da parte dell'Utente, il quale può scegliere quali informazioni
visualizzare e quali no, a partire da un elenco di proprietà
ben definite e tipiche per
ogni diversa legenda del programma.
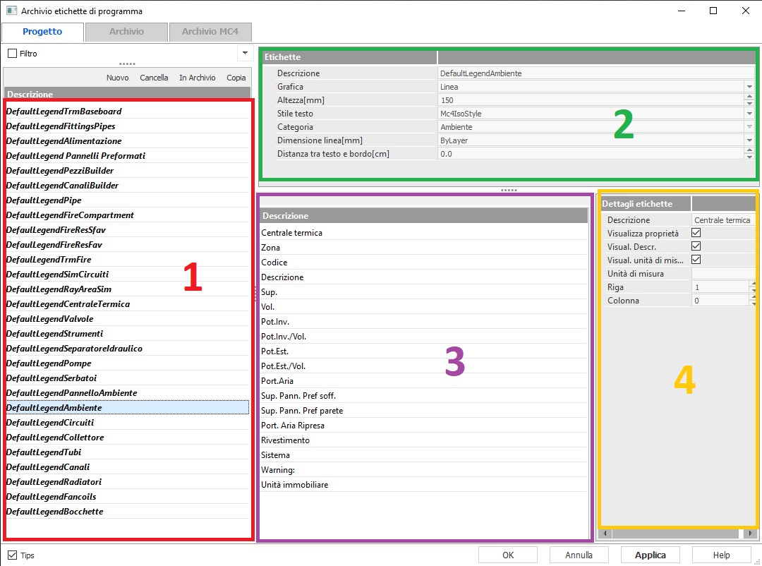
L'immagine sopra riportata mostra
come é costruito l'archivio delle legende. Per il funzionamento
dell'archivio e informazioni su come creare o modificare legende
si rimanda alla pagina relativa alla gestione
degli archivi in Mc4Suite.
L'archivio legende si
compone di quattro zone fondamentali:
ZONA
1 (colore rosso) é l'elenco di tutte le legende di
default esistenti in Mc4Suite caricate nel progetto corrente
all'apertura di ogni nuovo file, tutte caratterizzate dalla
nomenclatura "DEFAULTLABELNome dell'oggetto".
Le stesse legende sono salvate nell'archivio Mc4 e non
sono modificabile. Caricate invece
nel tab PROGETTO possono essere modificate dall'Utente ed
eventualmente salvate nell'archivio utente con un nome differente
personalizzato. In tale zona della finestra *é possibile selezionare
la legenda da modificare.
ZONA
2 (colore verde): é la parte dell'archivio in cui personalizzare
il layout della legenda, grazie alla possibilità di scegliere:
il
nome della legenda selezionata
la
forma della legenda
l'altezza e lo stile
del testo
la
dimensione della linea
la
distanza tra testo e bordo, nel
caso, ad esempio di etichette di forma rettangolare.
ZONA
3 (colore viola): é l'elenco di tutte le proprietà
associate alla legenda selezionata. Tali proprietà possono
essere visualizzate o meno in legenda (ZONA
4-colore giallo), cosi come la descrizione delle proprietà
e l'eventuale unità di misura della proprietà.
COME
MODIFICARE LE PROPRIETA' DA VISUALIZZARE IN LEGENDA - PROCEDURA
OPERATIVA:
Per
modificare le proprietà da visualizzare per la legenda
selezionata nella ZONA 1, selezionare la proprietà all'interno
della ZONA 3 e poi spostarsi nella ZONA 4 spuntando o
meno i campi , Visualizza
proprietà, Visualizza Descrizione, Visualizza Unità di
misura.
Ripetere
poi la stessa operazione per tutte le proprietà della
legenda selezionata
COME CARICARE ELEMENTI PER IL
PROGETTO CORRETTO - PROCEDURA OPERATIVA
Per caricare dall'archivio interno
uno o piu elementi e renderlo/i utilizzabili nel progetto
corretto seguire la seguente procedura.
cliccare
sul tab ARCHIVIO
o ARCHIVIO MC4
in alto a sinistra;
selezionare
un elemento dall'elenco a sinistra (completo o filtrato
in funzione della tipologia) o selezionare più elementi
contemporaneamente (per la multi-selezione digitare il
tasto CTRL della testiera e
contemporaneamente cliccare sul/i nome/i da selezionare).
se
gli elementi sono selezionati (evidenziati in blu) cliccare
sul bottone IN PROGETTO
per caricarli nel progetto corrente. In alternativa é
possibile cliccare sul bottone destro del mouse e selezionare
l'opzione IN ARCHIVIO
nel menu contestuale che appare a video.
cliccare
sul tab PROGETTO
per tornare all'elenco agli elementi selezionati ed effettuare
eventuali modifiche
Per creare, modificare, salvare
e cancellare elementi, leggi Come gestire gli archivi di Mc4Suite.